برای ساخت ER یکی از ابزارهایی که می توانیم استفاده کنیم، sql developer هست. برای اینکار مراحل زیر رو پیش میریم. ابتدا از منوی file به زیر منوی Data Modeler و سپس زیر منوی Import و در پایان Data Dictionary را انتخاب می کنیم:

از پنجره ای که ظاهر می شود کانکشن مدنظر خود را انتخاب کنید و next را بزنید.
در پنجره بعدی نام اسکیما یا اسکیماهایی که میخواهید را تیک بزنید. من hr را انتخاب کردم و بعد next را باید بزنیم.

حالا در صفحه بعد لیست جداولی که میخواهید در دیاگرام بیاید را تیک بزنید و بعد next را بزنید:

در پایین تصویر میشه گزینه های دیگری مثل view و ... رو هم اضافه کرد. ما فعلا به همین جداول اکتفا می کنیم.
در صفحه بعد خلاصه ای از آنچه انتخاب کرده ایم به ما نمایش داده می شود که پس از ملاحظه، کلید finish را می زنیم.

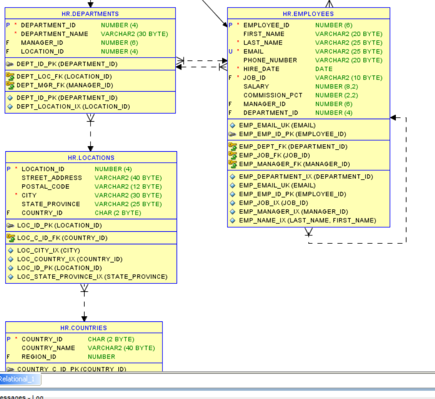
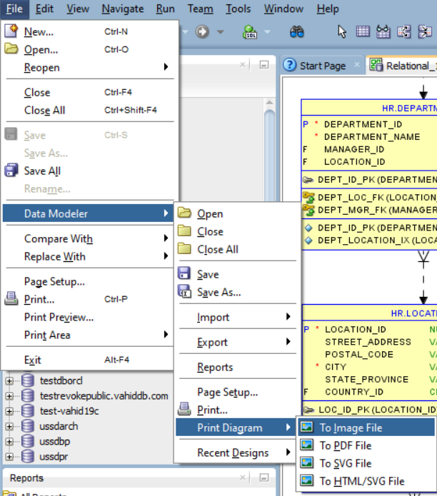
نتیجه قابل مشاهده بصورت بالا هست. حالا اگر بخواهیم بصورت عکس یا pdf آنرا ذخیره کنیم، بر روی منوی file و زیرمنوی data modeler و print diagram و فرمت مدنظر خودتان می توانید Export کنید.

مسیر و نامی را برای فایل وارد می کنیم و کار تمام است.